PI Explorer - Daily Average Analysis Tag

I'm wondering what the best way to calculate the daily average for an analysis tag in PI Explorer is. I want the tag to get a calculated average for each day for a vibration value:

 

Example:

July 22 - 0.04ips

July 21 - 0.02ips

July 20 - 0.03ips

 

There are a few issues I am running into that I want the analysis to handle:

  • Handles outliers.
  • Returns only one value per day.

 

This is my current logic:

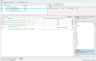
First, calculates an hourly average value, while ensuring that outliers are removed.


image.png
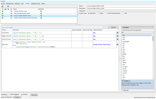
Secondly, calculates a daily average value - based on hourly average values, while ensuring that outliers are removed.


image_1.png
 

I have the daily average value set to trigger once a day, yet when I trend it, there are many values each day.


image_2.png
This is not ideal because when I trend it in PI Vision, all the values change as the timeframe changes, it isn't a set in stone value for a single day.

What logic do I have to add in or remove to achieve the desired result?

Parents Reply Children
No Data